Voice Over IP Network - Sample|教育線上App不用買

シェア記事:

【免費教育App】Voice Over IP Network - Sample-APP點子

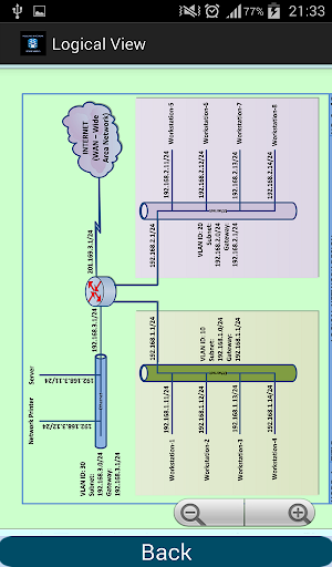
This app is a collection of sample set of design drawings for an enterprise IP Data and Voice over IP network.

Set of design drawings provided with this app can be used as guidelines for designing and documenting enterprise data and voice IP networks.

This app provides well-presented sample design drawings to aid in learning this popular subject.

Real-world examples of design drawings are packaged in this app including:

1 - High level view and design specs

2 - Physical Network Layout

3 - Logical Network Design

【免費教育App】Voice Over IP Network - Sample-APP點子

4 - IP address and subnet tables

Design drawings are presented as high resolution images.

This app provides you with a practical approach to learning design process for Voice over IP networks.

All the drawings provided here are zoomable for easy viewing.

This app is recommended for anyone working in designing, reviewing, installing or configuring Voice over IP networks.

【免費教育App】Voice Over IP Network - Sample-APP點子

【免費教育App】Voice Over IP Network - Sample-APP點子

【免費教育App】Voice Over IP Network - Sample-APP點子

【免費教育App】Voice Over IP Network - Sample-APP點子

【免費教育App】Voice Over IP Network - Sample-APP點子

【免費教育App】Voice Over IP Network - Sample-APP點子

【免費教育App】Voice Over IP Network - Sample-APP點子

【免費教育App】Voice Over IP Network - Sample-APP點子

【免費教育App】Voice Over IP Network - Sample-APP點子

【免費教育App】Voice Over IP Network - Sample-APP點子

【免費教育App】Voice Over IP Network - Sample-APP點子

免費玩Voice Over IP Network - Sample APP玩免費

免費玩Voice Over IP Network - Sample App

Voice Over IP Network - Sample APP LOGO

Voice Over IP Network - Sample LOGO-APP點子

Voice Over IP Network - Sample APP QRCode

Voice Over IP Network - Sample QRCode-APP點子
熱門國家系統支援版本費用APP評分上架日期更新日期
未知Android
Google Play
1.0
App下載
USD$2.0
1970-01-012015-04-21
シェア記事: